Быстрый старт для движка dbt Fusion
Введение
dbt Fusion Engine в настоящее время доступен для установки в следующих вариантах:
- Локальные инструменты командной строки (CLI) Preview
- VS Code и Cursor с расширением dbt Preview
- Окружения платформы dbt Private preview
Присоединяйтесь к обсуждению в нашем Slack‑сообществе в канале #dbt-fusion-engine.
Читайте Fusion Diaries, чтобы быть в курсе последних обновлений.
dbt Fusion Engine — это мощный новый взгляд на классические идеи dbt! Полностью переписанный с нуля на Rust, Fusion позволяет компилировать и запускать dbt‑проекты быстрее, чем когда-либо раньше — часто за считанные секунды.
Этот краткий старт поможет вам пройти путь от нуля до запуска вашего первого dbt‑проекта с использованием Fusion и VS Code. В результате у вас будет:
- Рабочий dbt‑проект (
jaffle_shop), собранный с помощью dbt Fusion Engine - Установленное и подключённое расширение dbt для VS Code
- Возможность просматривать данные, компилировать и запускать dbt‑команды прямо из IDE
О движке dbt Fusion
Fusion и предоставляемые им возможности доступны в нескольких средах:
| Loading table... |
Подробнее о том, какой инструмент лучше подойдёт именно вам, читайте на странице Fusion availability. А чтобы узнать больше о самом dbt Fusion Engine и принципах его работы, ознакомьтесь с разделом о движке dbt Fusion.
Предварительные требования
Чтобы получить максимум от этого руководства, вам потребуется:
- Базовое понимание dbt‑проектов, git‑процессов и требований к хранилищам данных.
- Поддерживаемый адаптер и метод аутентификации:
- Компьютер с macOS (Terminal), Linux или Windows (PowerShell) для запуска dbt Fusion Engine.
- Установленный Visual Studio Code. Редактор Cursor также подойдёт, но в инструкциях ниже используется VS Code.
- Права администратора или возможность устанавливать программное обеспечение на машине.
Чему вы научитесь
Следуя этому руководству, вы:
- Настроите полностью рабочее окружение dbt с функционирующим проектом
- Установите и начнёте использовать dbt Fusion Engine и расширение dbt для VS Code
- Научитесь запускать dbt‑команды из IDE или терминала
- Сможете просматривать данные, анализировать lineage и быстрее писать SQL с автодополнением и другими возможностями
Дополнительные материалы доступны в виде качественных курсов и воркшопов dbt Learn.
Установка
Можно подумать, что dbt Fusion Engine и расширение dbt — это два отдельных продукта, но на самом деле они образуют мощную связку, раскрывающую весь потенциал dbt. dbt Fusion Engine — это, по сути, двигатель. Расширение dbt и VS Code — это шасси, и вместе они образуют мощный инструмент для трансформации данных.
- Вы можете установить dbt Fusion Engine и использовать его отдельно через CLI.
- Использовать расширение dbt без установленного Fusion нельзя.
Ниже приведены основные шаги из руководств по установке dbt Fusion Engine и расширения:
- macOS & Linux
- Windows (PowerShell)
- Выполните следующую команду в терминале, чтобы установить бинарный файл
dbtf— CLI‑команду Fusion:curl -fsSL https://public.cdn.getdbt.com/fs/install/install.sh | sh -s -- --update - Чтобы сразу начать использовать
dbtf, перезагрузите оболочку, чтобы обновлённый$PATHбыл распознан:Либо просто закройте и заново откройте окно терминала — это загрузит обновлённые переменные окружения.exec $SHELL
- Выполните следующую команду в PowerShell, чтобы установить бинарный файл
dbtf:irm https://public.cdn.getdbt.com/fs/install/install.ps1 | iex - Чтобы сразу начать использовать
dbtf, перезапустите оболочку, чтобы обновлённыйPathбыл распознан:Либо просто закройте и заново откройте окно PowerShell.Start-Process powershell
Проверка установки dbt Fusion Engine
- После установки откройте новое окно командной строки и проверьте, что Fusion установлен корректно, запросив версию:
dbtf --version - Вы должны увидеть вывод, похожий на следующий:
dbt-fusion 2.0.0-preview.45
Вы можете запускать эти команды с помощью dbt или использовать dbtf как однозначный алиас для Fusion, если на машине установлен другой dbt CLI.
Установка расширения dbt для VS Code
Расширение dbt для VS Code доступно в Visual Studio extension marketplace. Его можно установить прямо из редактора:
- Перейдите на вкладку Extensions в VS Code (или Cursor).
- Найдите
dbtи выберите расширение от издателяdbt Labs Inc. - Нажмите Install.
- При появлении запроса вы можете зарегистрировать расширение сразу или пропустить этот шаг (к нему можно вернуться позже). Также вы можете ознакомиться с инструкциями по установке.
- Убедитесь, что расширение установлено: в строке состояния должен появиться индикатор dbt Extension.
Инициализация проекта Jaffle Shop
Теперь создадим ваш первый dbt‑проект на базе Fusion!
-
Запустите
dbt init, чтобы создать пример проекта и настроить профиль подключения к базе данных.-
Если у вас нет готового профиля подключения, используйте
dbt initи настройте его через интерактивные подсказки. -
Если профиль уже есть, используйте флаг
--skip-profile-setup, а затем отредактируйте сгенерированныйdbt_project.yml, заменивprofile: jaffle_shopнаprofile: <YOUR-PROFILE-NAME>.dbtf init --skip-profile-setup -
Если вы создали новые учётные данные через интерактивные подсказки, команда
initавтоматически запуститdbtf debugв конце, чтобы проверить корректность подключения.
-
-
Перейдите в каталог созданного проекта:
cd jaffle_shop -
Соберите dbt‑проект (включая создание примерных данных):
dbtf build
В процессе будет выполнено:
- Загрузка примерных данных в хранилище
- Создание, сборка и тестирование моделей
- Проверка того, что окружение dbt полностью работоспособно
Изучение возможностей с расширением dbt для VS Code
Расширение dbt для VS Code компилирует и собирает проект с помощью dbt Fusion Engine — сверхбыстрой, полностью переработанной реализации dbt.
Хотите увидеть Fusion в действии? Посмотрите следующее видео‑демо, чтобы понять, как это работает:
Когда проект готов, откройте его в VS Code и посмотрите Fusion в работе:
- В VS Code откройте меню View и выберите Command Palette. Введите Workspaces: Add Folder to Workspace.
- Выберите папку
jaffle_shop. Если вы не добавите корневую папку dbt‑проекта в workspace, dbt language server (LSP) не запустится. Именно LSP обеспечивает автодополнение, подсказки при наведении и встроенные подсветки ошибок. - Откройте файл модели, чтобы увидеть определение модели
orders— именно её мы будем использовать в примерах ниже.models/marts/orders.sql - В нижней панели найдите Lineage и Query Results, а в правом верхнем углу — иконку dbt. Если всё это отображается, расширение установлено и работает корректно!
Теперь вы готовы попробовать эти возможности на практике!
- Просмотр данных и кода
- Навигация по проекту с помощью lineage‑инструментов
- Использование понимания SQL
- Ускорение стандартных dbt‑команд
Просмотр данных и кода
Получайте полезные инсайты о трансформации данных на каждом этапе разработки.
Вы можете быстро просматривать результаты моделей и структуру данных прямо из кода. Это помогает поэтапно проверять корректность логики.
- Найдите иконку таблицы для Preview File в правом верхнем углу и нажмите на неё, чтобы увидеть результаты во вкладке Query Results.
- Нажмите Preview CTE над
orders as (, чтобы посмотреть результаты CTE во вкладке Query Results. - Найдите иконку Compile File между иконками dbt и таблицы. Нажатие открывает окно с скомпилированной версией модели.
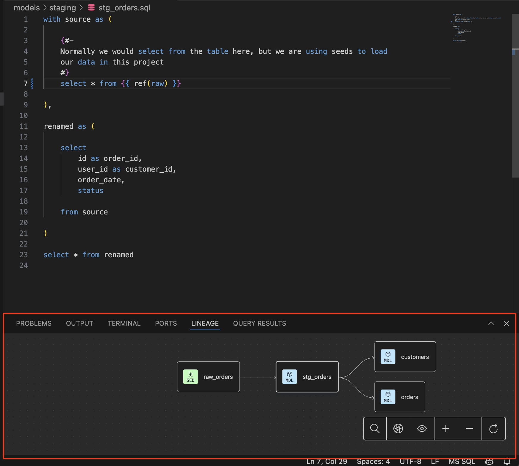
Навигация по проекту с помощью lineage‑инструментов
Понимание того, откуда пришли данные, почти так же важно, как и понимание того, куда они идут. Инструменты lineage позволяют визуализировать зависимости между моделями и на уровне отдельных колонок, углубляя понимание структуры проекта.
- Откройте вкладку Lineage, чтобы увидеть lineage на уровне моделей.
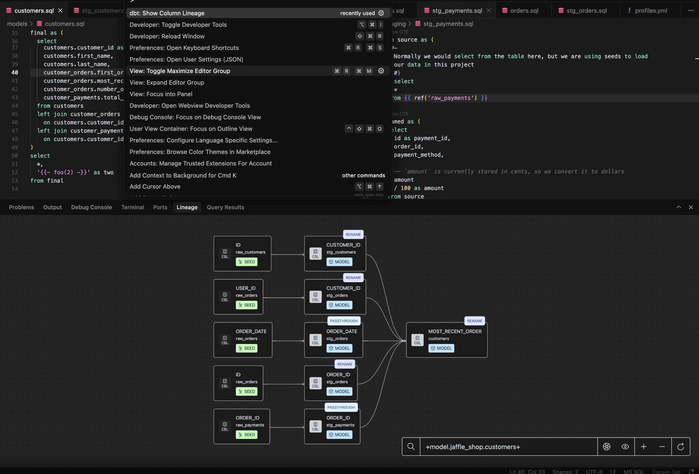
- Откройте меню View, выберите Command Palette и введите
dbt: Show Column Lineage, чтобы увидеть lineage на уровне колонок во вкладке Lineage.
Использование понимания SQL
Пишите код умнее, а не сложнее. Автодополнение и контекстные подсказки помогают избегать ошибок и быстрее создавать корректный SQL.
- Чтобы увидеть Autocomplete в действии, удалите
ref('stg_orders')и начните вводитьref(stg_, чтобы увидеть подходящие имена моделей. Используйте стрелки вверх и вниз, чтобы выбратьstg_orders. - Наведите курсор на
*, чтобы увидеть список выбираемых колонок и их типы данных.
Ускорение стандартных dbt‑команд
Тестирование, тестирование… микрофон включён? Да — и он готов выполнять ваши команды с молниеносной скоростью! Когда нужно проверить код с помощью различных dbt‑команд:
- Иконка dbt в правом верхнем углу открывает список команд, доступных через расширение:
- Если открыть меню View, выбрать Command Palette и ввести
>dbt:, вы увидите полный список доступных команд.
Попробуйте выбрать несколько команд и посмотрите, что они делают 😎
Это только начало. Возможностей уже много, и впереди — ещё больше. Обязательно изучите наши материалы, чтобы узнать всё о dbt Fusion Engine и расширении dbt для VS Code!
Устранение неполадок
Если у вас возникли какие‑либо проблемы, ознакомьтесь с разделом устранения неполадок ниже.
Дополнительная информация о Fusion
Fusion — это значительное обновление dbt. Хотя многие рабочие процессы, к которым вы привыкли, остаются без изменений, появляется множество новых идей, а также происходит отказ от ряда старых подходов. Ниже приведён список, охватывающий полный объём текущего релиза движка Fusion, включая вопросы реализации, установки, устаревших возможностей и ограничений:











